Hallo,
ich bin gerade etwas verzweifelt, weil ich mit ERROR keinen Bereicht ausdrucken kann.
Und ich kann es nicht einmal ändern… Also ja, ich habe es geändert, inzwischen mehrfach…
Ach und die WARN Meldung verstehe ich nicht. HELP!!!
Zum ERROR, dass lässt sich hier lösen:
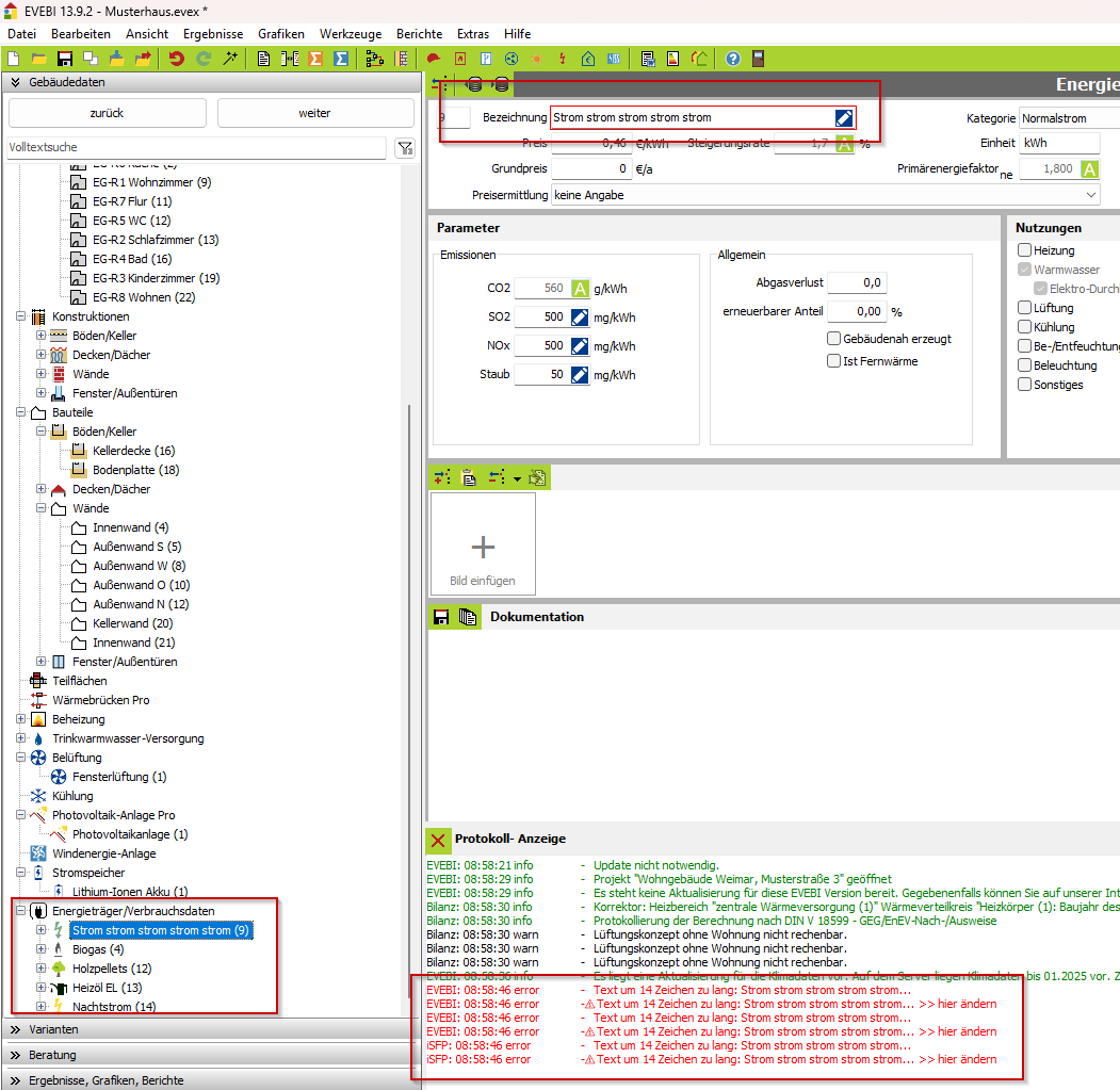
Nicht wundern wegen des Namens, habe Ihn einfach länger gemacht fürs aufzeigen des Problems
Seit dem Update vom ISFP Druckmodul kann man erst PDF erzeugen wenn ALLE Meldungen weg sind…also auch die Warnungen
Ob das so gewollt ist weiß ich nicht…ist jedenfalls hinderlich
DANKE… ich habe nun alle „zu lang“ weg. Ich fand das Suchen etwas mühsam oder frustrierend. Dieses war das letzte was noch fehlte! Also - top und danke fürs schnelle Schreiben!
Das dumme ist, es war der vorgegebene EVEBI Name ![]()
Die Warnung bedeutet, dass unter „Vorbemerkungen zu den Maßnahmepaketen“ ein Begründungstext eingegeben werden muss, warum die Heizung nach der Sanierung keine regenerativen Energien verwendet.
Der Bug, dass die Fernwärme nicht als regenerativ erkannt wird, ist mit der gestern erschienenden Version 13.10.0 behoben worden. Die Länge des Energieträgers hingegen ist weiterhin durch die Druckapplikation bergrenzt, sodass die automatischen Bezeichnungen aus EVEBI u.U. zu lang sein können (da unserer Software nicht nur iSFp erstellt, sind die Texte, Bezeichnungen und Bilder nicht ausschließlich auf das Format des iSFP angepasst).

